
Building a unified
Design System
Helping areeba scale faster by building a unified design system from scratch
Client
areeba
Timeline
6 Months
role
Product Design Lead
project
Asterisk* Design System
TL;DR
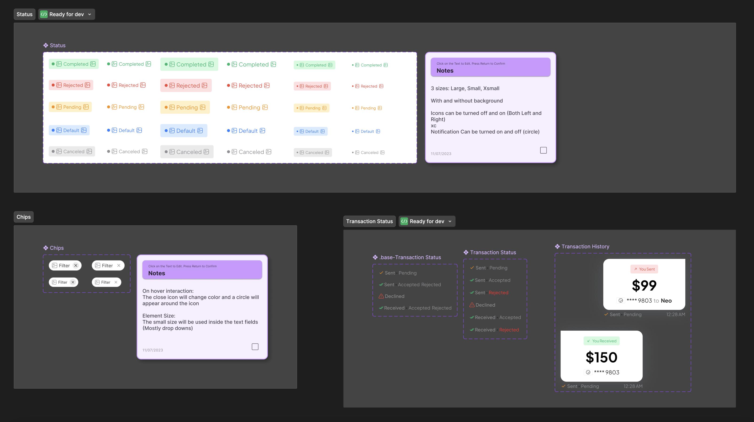
I built Asterisk, a scalable and flexible design system that eliminated inconsistencies and sped up delivery. It’s now the foundation for all areeba products, enabling faster shipping and white-label flexibility.
Summary
I led the creation of Asterisk, areeba’s first-ever design system. It helped unify UI across platforms, reduced design inconsistencies, and accelerated developer handoff. The system is now used by all product teams and supports white-label scalability.
Problem Framing
Designs across products were inconsistent. Teams reused outdated files or duplicated work, causing UI drift, misalignment with branding, and friction with developers. With the introduction of new apps and white-label offerings, scaling was becoming unsustainable.
• No documentation or component library
• Duplicate efforts across teams
• Developer handoffs often required manual fixes
Role & Team
As Product Design Lead, I:\
Approach
Challenges
Solution
Results & Impact
What I’d Do Differently
I would establish a rule that no new products or features are built without a live, approved version of the design system. Early in the rollout, teams still shipped components outside the system, which led to rework. A stricter “design system first” approach would’ve accelerated adoption and consistency.





Phone number
+961 3 139 572
© 2026 Johnny Bou Malhab. All Rights Reserved

Building a unified
Design System
Helping areeba scale faster by building a unified design system from scratch
Client
areeba
Timeline
6 Months
role
Product Design Lead
project
Asterisk* Design System
TL;DR
I built Asterisk, a scalable and flexible design system that eliminated inconsistencies and sped up delivery. It’s now the foundation for all areeba products, enabling faster shipping and white-label flexibility.
Summary
I led the creation of Asterisk, areeba’s first-ever design system. It helped unify UI across platforms, reduced design inconsistencies, and accelerated developer handoff. The system is now used by all product teams and supports white-label scalability.
Problem Framing
Designs across products were inconsistent. Teams reused outdated files or duplicated work, causing UI drift, misalignment with branding, and friction with developers. With the introduction of new apps and white-label offerings, scaling was becoming unsustainable.
• No documentation or component library
• Duplicate efforts across teams
• Developer handoffs often required manual fixes
Role & Team
As Product Design Lead, I:\
Approach
Challenges
Solution
Results & Impact
What I’d Do Differently
I would establish a rule that no new products or features are built without a live, approved version of the design system. Early in the rollout, teams still shipped components outside the system, which led to rework. A stricter “design system first” approach would’ve accelerated adoption and consistency.





Phone number
+961 3 139 572
© 2026 Johnny Bou Malhab. All Rights Reserved

Building a unified
Design System
Helping areeba scale faster by building a unified design system from scratch
Client
areeba
Timeline
6 Months
role
Product Design Lead
project
Asterisk* Design System
TL;DR
I built Asterisk, a scalable and flexible design system that eliminated inconsistencies and sped up delivery. It’s now the foundation for all areeba products, enabling faster shipping and white-label flexibility.
Summary
I led the creation of Asterisk, areeba’s first-ever design system. It helped unify UI across platforms, reduced design inconsistencies, and accelerated developer handoff. The system is now used by all product teams and supports white-label scalability.
Problem Framing
Designs across products were inconsistent. Teams reused outdated files or duplicated work, causing UI drift, misalignment with branding, and friction with developers. With the introduction of new apps and white-label offerings, scaling was becoming unsustainable.
• No documentation or component library
• Duplicate efforts across teams
• Developer handoffs often required manual fixes
Role & Team
As Product Design Lead, I:\
Approach
Challenges
Solution
Results & Impact
What I’d Do Differently
I would establish a rule that no new products or features are built without a live, approved version of the design system. Early in the rollout, teams still shipped components outside the system, which led to rework. A stricter “design system first” approach would’ve accelerated adoption and consistency.





johnny@monochrome.digital
Phone number
+961 3 139 572
© 2026 Johnny Bou Malhab. All Rights Reserved